首页
新帖
核客网
开发示例
网页平台示例
低代码组件库
低代码开发示例
前端框架JFUI-VUE
搜索
登录
注册
首页
>
核格开发者
>
BUG反馈
>
平台【4.2】:数据功能模块中的数据查询过多无法显示所有数据...
回复
« 返回列表
曾昭洪
精灵王
UID
154
粉丝
1
关注
0
发帖数
17
加关注
写私信
阅读:
22939
回复:
0
平台【4.2】:数据功能模块中的数据查询过多无法显示所有数据查询选显卡
楼主
#
更多
只看楼主
倒序阅读
发布于:2017-06-14 17:08
保存
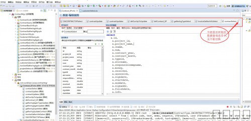
数据功能模块中的数据查询过多无法显示所有数据查询选显卡(见图)
图片:b1.png
图片:b2.jpg
喜欢
0
最新喜欢:
回复
发帖
回复
« 返回列表
普通帖
您需要登录后才可以回帖,
登录
或者
注册
返回顶部
关闭
最新喜欢