首页
新帖
核客网
开发示例
网页平台示例
低代码组件库
低代码开发示例
前端框架JFUI-VUE
搜索
登录
注册
首页
>
核格开发者
>
平台使用技巧
>
平台系统功能目录初始收缩设置
回复
« 返回列表
何圆
管理员
UID
3
粉丝
18
关注
6
发帖数
292
加关注
写私信
阅读:
6401
回复:
0
平台系统功能目录初始收缩设置
楼主
#
更多
只看楼主
倒序阅读
发布于:2018-11-07 16:47
保存
图片:%$}FJJOS`7{]8QRLGO69`GY.png
在main.xhtml的ss:panel里添加collapsed="true"
图片:111.png
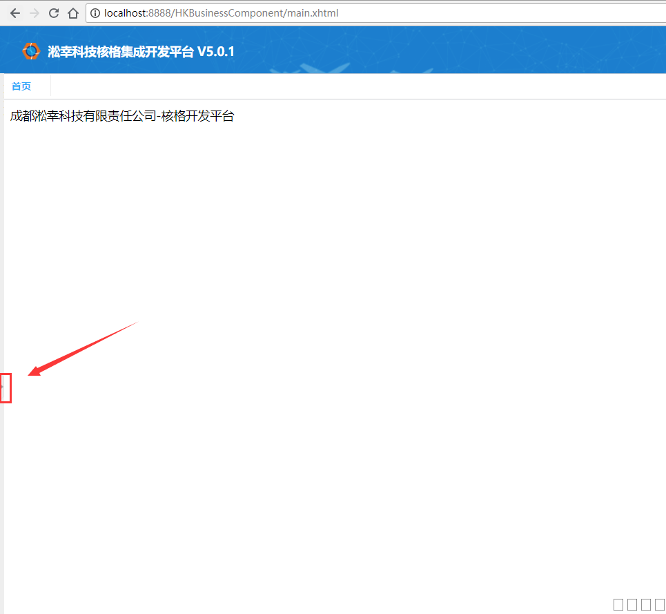
登录后系统功能目录将默认收缩,效果如下
图片:222.png
喜欢
0
最新喜欢:
回复
发帖
回复
« 返回列表
普通帖
您需要登录后才可以回帖,
登录
或者
注册
返回顶部
关闭
最新喜欢